[jSQL] SQLi automática con Java
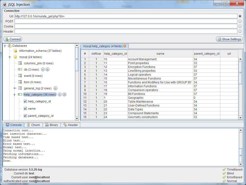
jSQL es una herramienta gratuita y de código abierto construida en Java para inyecciones SQL automáticas. Con una interfaz muy sencilla y fácil de usar para el usuario.
Características:
- Soporte para metodos GET, POST, header y cookie.
- Tipos de inyección: normal, error based, blind, time based.
- Detección de algoritmos automática.
- Muestra el progreso para recibir datos
- Opciones para detener, pausar o reanudar operaciones.
- Soporte para Proxy.
- Evasión
- Disponible para Linux, Windows, etc.
- Soporte solo para MySQL
Página del proyecto: http://code.google.com/p/jsql-injection/
Descargas: http://code.google.com/p/jsql-injection/downloads/list
[Fuente]
